
Hey fellow AI tinkerers — if you've spent the last few weeks watching the DeepSeek V4 hype cycle build up and wondering whether to wait or just keep shipping with R1, you're in exactly the right place.
I'm Hanks. I test AI tools inside real workflows — not demos. And right now, the DeepSeek lineup is one of the messiest, most exciting comparison problems in the space.
Here's my core question going into this: Can V4 actually replace R1 for reasoning-heavy workloads, or are we comparing two tools designed for completely different jobs?
Short answer: yes, they're different tools. Long answer: it depends on what you're building — and right now, one of these models doesn't even officially exist yet. Let me explain.
February 2026 status note: DeepSeek V4's rumored mid-February launch window has passed without an official release. As of February 28, 2026, DeepSeek has not confirmed a new date. The V4 specs below are based on peer-reviewed research papers and confirmed infrastructure signals — not unverified blog claims.
Hanks' take: If you need reasoning right now, R1 is your model. If your primary bottleneck is context length and you can wait, V4 is worth watching closely.

Both models share a Mixture-of-Experts (MoE) backbone, but the similarity stops there. What DeepSeek did differently with each model reveals exactly what problem they were trying to solve.
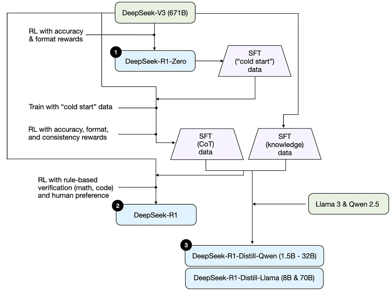
R1 started from the DeepSeek V3 base and added a multi-stage reinforcement learning pipeline — no supervised fine-tuning in the early stages. The result was a model that taught itself to reason through trial and error. That's not marketing. The R1 training paper, published on Hugging Face and subsequently peer-reviewed in Nature, documented $294K in RL training costs on top of roughly $6M for the underlying V3 base. For a model that matches OpenAI o1 on reasoning benchmarks, those numbers are absurd.

V4's architectural bet is different. Three peer-reviewed innovations define it:
Here's where things get interesting — and where I stopped believing most of the hype blogs: the Engram and mHC papers are real and peer-reviewed. The "98% HumanEval, $0.10/M tokens" claims floating around are not traceable to any DeepSeek technical report. I checked. Verdent's fact-check as of February 5 reached the same conclusion. Don't trust those numbers until independent benchmarks drop.
This is the clearest structural difference. R1 tops out at 164K tokens. On February 11, 2026, DeepSeek silently expanded their production API context window to 1M tokens — widely interpreted as a staged V4 rollout preview.
For R1, that 164K ceiling means it handles complex reasoning chains well but can't ingest an entire codebase in one pass. For V4, the 1M context paired with Engram memory is designed specifically for repository-level comprehension: tracing dependencies, understanding cross-file relationships, managing large-scale refactors. That's a fundamentally different capability tier.

Here's the honest state of the benchmarks as of February 28, 2026:
The takeaway: R1's numbers are solid and reproducible. V4's claimed numbers are based on internal testing only. NxCode's analysis puts it plainly: wait for community reproduction before making switching decisions.
For math and reasoning benchmarks, R1 remains the open-source leader. SWE-bench is where V4 is aiming to win — and if it hits 80%+, that would be a genuine shift.
R1 is currently available through DeepSeek's API and various providers:
R1 is already 4× cheaper than OpenAI o3 on both input and output. DeepSeek has historically priced 20–50× below OpenAI for comparable models, so V4 pricing, when confirmed, is likely to continue that pattern.
If cost is your primary driver today, DeepSeek V3.2 at $0.27/1M tokens is the most cost-effective frontier model currently available.
V4's architecture is explicitly designed for coding at scale. The combination of 1M token context, Engram memory, and DSA means it can:
If your primary workload involves multi-file refactors, large legacy codebases, or repository-level analysis — V4 is what you're waiting for. That said: don't migrate your production pipeline based on leaked benchmarks. Wait for third-party evals.
Here's a basic pattern for how you'd structure a multi-file context query once V4 is live:
# Example: Repository-level context query (V4, 1M token context)
import openai
client = openai.OpenAI(
api_key="your-deepseek-api-key",
base_url="https://api.deepseek.com"
)
# Load entire repo content (V4's 1M context supports this)
with open("repo_context.txt", "r") as f:
repo_content = f.read()
response = client.chat.completions.create(
model="deepseek-v4", # when available
messages=[
{
"role": "user",
"content": f"Here is the full repository:\n\n{repo_content}\n\nTrace all callers of the authenticate() function and identify side effects."
}
],
max_tokens=4096
)
print(response.choices[0].message.content)

R1 is the right choice for:
The chain-of-thought traces are verbose by design. A hard math problem can generate thousands of thinking tokens before the final answer. That's not a bug — it's how R1 catches its own errors through self-verification. One practical tip: always enforce thinking by adding <think>\n at the start of your system prompt. DeepSeek's own documentation flags that skipping this can degrade performance.
# R1: force chain-of-thought reasoning
response = client.chat.completions.create(
model="deepseek-reasoner",
messages=[
{
"role": "system",
"content": "<think>\n" # enforce reasoning trace
},
{
"role": "user",
"content": "Design a rate-limiting algorithm for a distributed API with burst tolerance."
}
],
max_tokens=8192
)
If you're running locally, the R1-Distill-Qwen-32B is the production sweet spot: outperforms OpenAI o1-mini across most benchmarks, runs on a single high-end GPU, and retains most of R1's reasoning capability at a fraction of the memory cost.
My honest call: if you're deciding today, R1 is the reasoning model and V3.2 is the workhorse. V4 is a genuine watch item — not because of the hype blogs, but because the underlying Engram and mHC papers are real technical contributions that address a specific gap R1 can't fill.
Here's the plot twist nobody wants to say out loud: the DeepSeek V4 vs R1 comparison isn't really a head-to-head yet. R1 is a fully tested, open-source, MIT-licensed model you can run today. V4 is a pre-launch model with legitimate architectural papers and zero independent benchmark confirmation.
Compare your primary workload — code generation, long-context reasoning, or mixed tasks — and test both models before committing at scale. For reasoning workloads right now, R1 is the answer. For repo-scale coding, V4 is worth the wait.
At Macaron, we help you turn model decisions into structured, executable workflows — without juggling multiple apps or losing context mid-task. If you want to test how a reasoning-heavy workflow holds up in practice, try it free and judge the results yourself at macaron.im.
Q: Is DeepSeek V4 out yet? As of February 28, 2026, no. The mid-February launch window passed without an official release. Reuters reported on the expected launch, but DeepSeek hasn't confirmed a new date. Community consensus now points to Q1–Q2 2026. The February 11 silent context window upgrade to 1M tokens is the most concrete V4 signal so far.
Q: Can R1 run locally? Yes, but the full 671B model requires ~336GB at Q4 quantization — not practical for most setups. The distilled versions are where it gets interesting: R1-Distill-Qwen-14B runs on a 12GB GPU (69.7% on AIME), and the 32B version runs on 24GB and beats o1-mini. Grab the weights from Hugging Face.
Q: Are the V4 benchmarks real? The Engram and mHC papers are peer-reviewed and verifiable. The "98% HumanEval, $0.10/M tokens" numbers are not traceable to any official DeepSeek technical report. Treat them as speculation until independent community benchmarks land.
Q: Which model handles long documents better? Right now, R1 at 164K context is strong but not built for full-codebase ingestion. V4's 1M context with Engram memory is specifically designed for that. If context length is your primary pain point today, DeepSeek silently upgraded their API to 1M tokens on February 11 — try it with V3.2 while you wait for V4.
Q: Is R1 cheaper than OpenAI o3? Yes. R1 at $0.55/$2.19 per 1M tokens is approximately 4× cheaper than o3 on both input and output, with comparable reasoning performance on math and algorithm benchmarks.
Q: What's the distilled R1 sweet spot for local use? R1-Distill-Qwen-32B. It outperforms OpenAI o1-mini across multiple benchmarks and runs on a single 24GB GPU. The 14B version is the value pick for 12GB cards.
From next article: